在当今数字化时代,网络安全至关重要,SSL(Secure Sockets Layer)协议作为保障网络通信安全的关键技术,其兼容性问题却时常困扰着用户。当客户端和服务器不支持常用的SSL协议版本或密码套件时,会导致连接失败,给工作和生活带来诸多不便。本文将为您详细介绍两种有效的方法,帮助您轻松解决这一问题,确保网络连接的顺畅与安全。
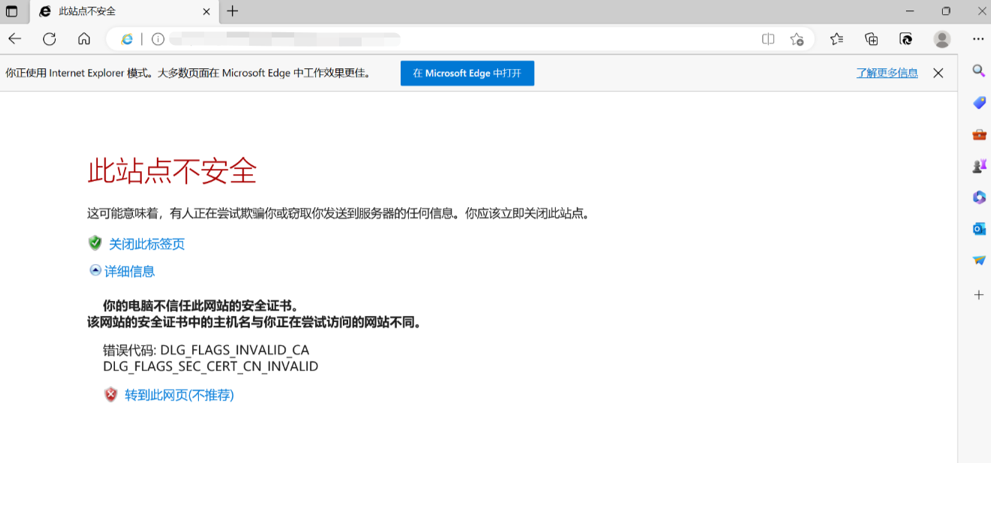
报错如图所示

方法一
1. Microsoft Edge浏览器→点击右上角的三个点→选择设置

2. 选择外观→打开Internet Explorer 模式(IE 模式)按钮

3. 打开Microsoft Edge浏览器→输入自己要访问的IP地址或者是链接→回车访问→点击右上角的IE图标(在 Internet Explorer 模式下的重新加载选项卡)

4. 访问成功

方法二
如果使用第一个方法没有解决。可以在方法一的基础上尝试使用第二个方法
1. 打开控制面板→点击网络和Internet

2. 选择Internet选项

3. 高级→勾选如下图所示→确定

4. 打开Microsoft Edge浏览器访问自己要访问的IP地址或者是链接

通过上述两种方法,您可以轻松应对客户端和服务器SSL协议版本或密码套件不兼容的问题。在实际操作中,建议先尝试方法一,若未能解决问题,再按照方法二的步骤进行操作。希望本文的介绍能够对您有所帮助,让您在网络世界中畅行无阻。如果您在操作过程中遇到任何疑问,欢迎随时与我们联系,我们将竭诚为您服务。
















